
#Overview
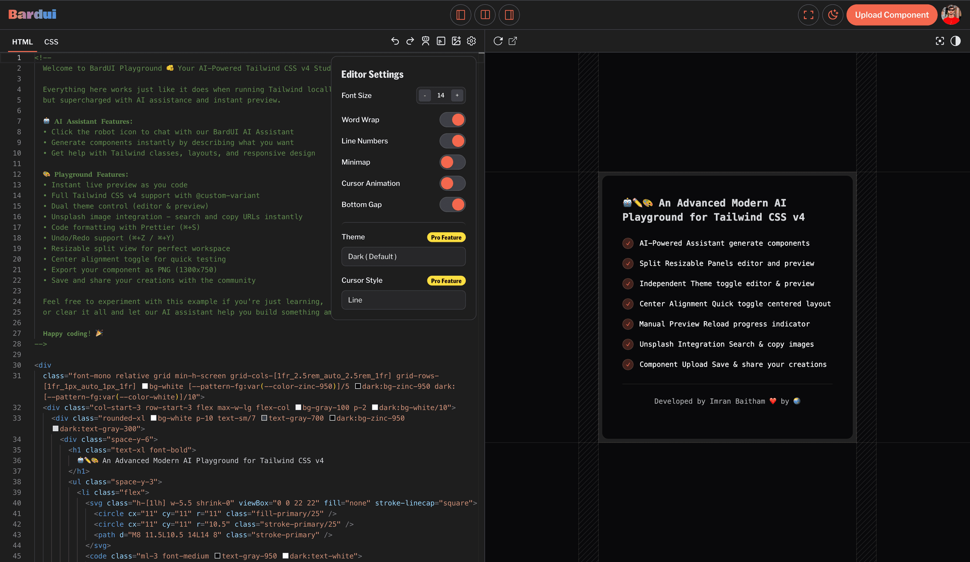
Professional component library with 352+ copy-paste components, real-time code editor, and essential developer tools. Serves 1,000+ monthly visitors.
#Key Features
- ▹352+ copy-paste Tailwind components
- ▹Interactive component builder with Monaco Editor
- ▹Palette generator and contrast checker
- ▹User dashboard with saved components
- ▹AI-powered features
- ▹Dark mode support
- ▹Authentication and analytics
- ▹Payment integration
#Challenges & Solutions
Challenge
Combining large component collection, code editor, tools, and user management while maintaining performance.
Solution
Built with Next.js 16 App Router, Monaco Editor for code editing, and modular architecture for scalability.
Project Info
Company:
Open Source
Role:
Creator & Maintainer
Duration:
Ongoing
Category:
Web Application
Want to Learn More?
Check out the complete documentation to understand the project architecture, setup instructions, and detailed API references.